上一讲中我讲了TLS1.2的握手过程,你是不是已经完全掌握了呢?
不过TLS1.2已经是10年前(2008年)的“老”协议了,虽然历经考验,但毕竟“岁月不饶人”,在安全、性能等方面已经跟不上如今的互联网了。
于是经过四年、近30个草案的反复打磨,TLS1.3终于在去年(2018年)“粉墨登场”,再次确立了信息安全领域的新标准。
在抓包分析握手之前,我们先来快速浏览一下TLS1.3的三个主要改进目标:兼容、安全与性能。
最大化兼容性
由于1.1、1.2等协议已经出现了很多年,很多应用软件、中间代理(官方称为“MiddleBox”)只认老的记录协议格式,更新改造很困难,甚至是不可行(设备僵化)。
在早期的试验中发现,一旦变更了记录头字段里的版本号,也就是由0x303(TLS1.2)改为0x304(TLS1.3)的话,大量的代理服务器、网关都无法正确处理,最终导致TLS握手失败。
为了保证这些被广泛部署的“老设备”能够继续使用,避免新协议带来的“冲击”,TLS1.3不得不做出妥协,保持现有的记录格式不变,通过“伪装”来实现兼容,使得TLS1.3看上去“像是”TLS1.2。
那么,该怎么区分1.2和1.3呢?
这要用到一个新的扩展协议(Extension Protocol),它有点“补充条款”的意思,通过在记录末尾添加一系列的“扩展字段”来增加新的功能,老版本的TLS不认识它可以直接忽略,这就实现了“后向兼容”。
在记录头的Version字段被兼容性“固定”的情况下,只要是TLS1.3协议,握手的“Hello”消息后面就必须有“supported_versions”扩展,它标记了TLS的版本号,使用它就能区分新旧协议。
其实上一讲Chrome在握手时发的就是TLS1.3协议,你可以看一下“Client Hello”消息后面的扩展,只是因为服务器不支持1.3,所以就“后向兼容”降级成了1.2。
1 | Handshake Protocol: Client Hello |
TLS1.3利用扩展实现了许多重要的功能,比如“supported_groups”“key_share”“signature_algorithms”“server_name”等,这些等后面用到的时候再说。
强化安全
TLS1.2在十来年的应用中获得了许多宝贵的经验,陆续发现了很多的漏洞和加密算法的弱点,所以TLS1.3就在协议里修补了这些不安全因素。
比如:
- 伪随机数函数由PRF升级为HKDF(HMAC-based Extract-and-Expand Key Derivation Function);
- 明确禁止在记录协议里使用压缩;
- 废除了RC4、DES对称加密算法;
- 废除了ECB、CBC等传统分组模式;
- 废除了MD5、SHA1、SHA-224摘要算法;
- 废除了RSA、DH密钥交换算法和许多命名曲线。
经过这一番“减肥瘦身”之后,TLS1.3里只保留了AES、ChaCha20对称加密算法,分组模式只能用AEAD的GCM、CCM和Poly1305,摘要算法只能用SHA256、SHA384,密钥交换算法只有ECDHE和DHE,椭圆曲线也被“砍”到只剩P-256和x25519等5种。
减肥可以让人变得更轻巧灵活,TLS也是这样。
算法精简后带来了一个意料之中的好处:原来众多的算法、参数组合导致密码套件非常复杂,难以选择,而现在的TLS1.3里只有5个套件,无论是客户端还是服务器都不会再犯“选择困难症”了。

这里还要特别说一下废除RSA和DH密钥交换算法的原因。
上一讲用Wireshark抓包时你一定看到了,浏览器默认会使用ECDHE而不是RSA做密钥交换,这是因为它不具有“前向安全”(Forward Secrecy)。
假设有这么一个很有耐心的黑客,一直在长期收集混合加密系统收发的所有报文。如果加密系统使用服务器证书里的RSA做密钥交换,一旦私钥泄露或被破解(使用社会工程学或者巨型计算机),那么黑客就能够使用私钥解密出之前所有报文的“Pre-Master”,再算出会话密钥,破解所有密文。
这就是所谓的“今日截获,明日破解”。
而ECDHE算法在每次握手时都会生成一对临时的公钥和私钥,每次通信的密钥对都是不同的,也就是“一次一密”,即使黑客花大力气破解了这一次的会话密钥,也只是这次通信被攻击,之前的历史消息不会受到影响,仍然是安全的。
所以现在主流的服务器和浏览器在握手阶段都已经不再使用RSA,改用ECDHE,而TLS1.3在协议里明确废除RSA和DH则在标准层面保证了“前向安全”。
提升性能
HTTPS建立连接时除了要做TCP握手,还要做TLS握手,在1.2中会多花两个消息往返(2-RTT),可能导致几十毫秒甚至上百毫秒的延迟,在移动网络中延迟还会更严重。
现在因为密码套件大幅度简化,也就没有必要再像以前那样走复杂的协商流程了。TLS1.3压缩了以前的“Hello”协商过程,删除了“Key Exchange”消息,把握手时间减少到了“1-RTT”,效率提高了一倍。
那么它是怎么做的呢?
其实具体的做法还是利用了扩展。客户端在“Client Hello”消息里直接用“supported_groups”带上支持的曲线,比如P-256、x25519,用“key_share”带上曲线对应的客户端公钥参数,用“signature_algorithms”带上签名算法。
服务器收到后在这些扩展里选定一个曲线和参数,再用“key_share”扩展返回服务器这边的公钥参数,就实现了双方的密钥交换,后面的流程就和1.2基本一样了。
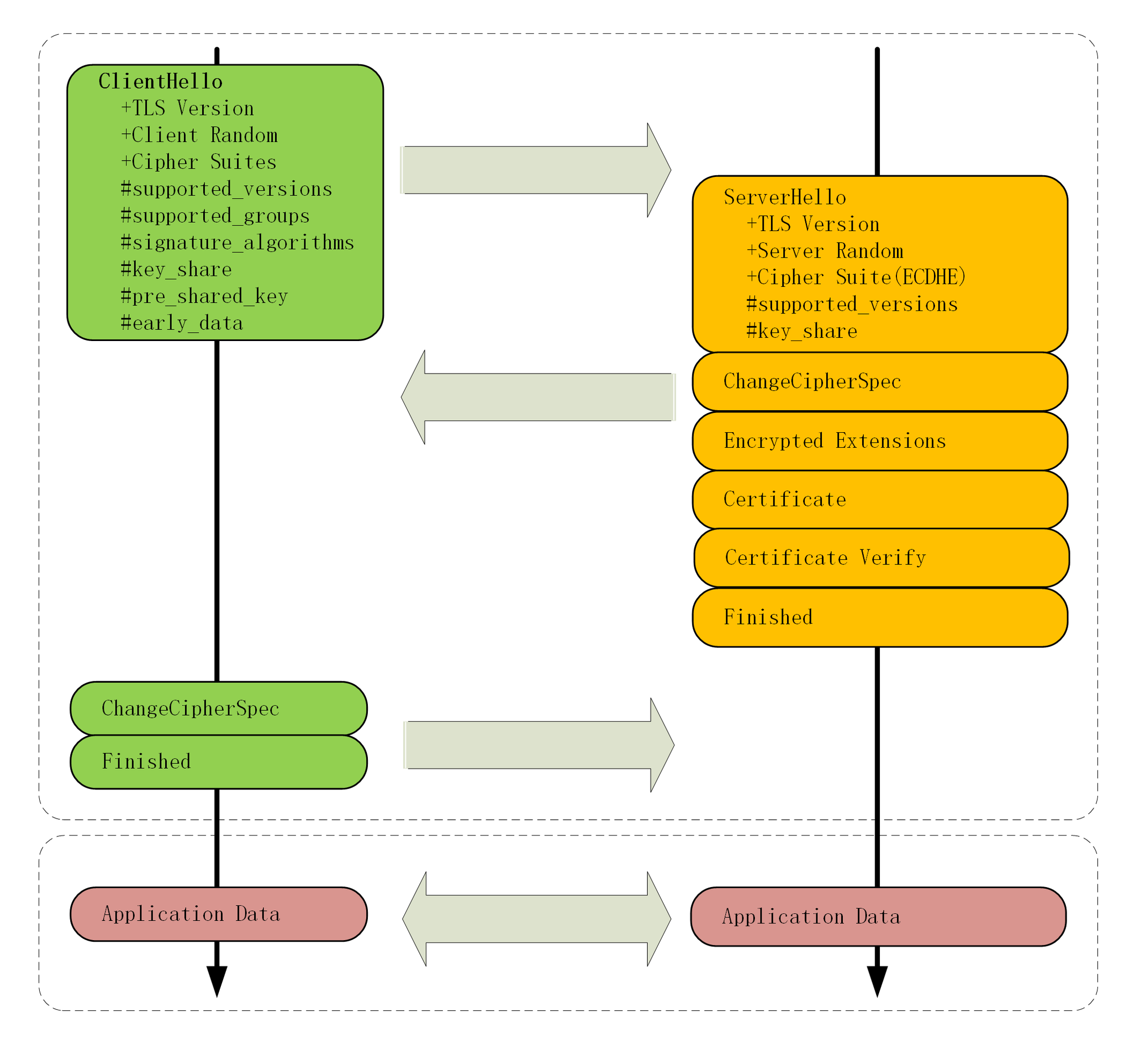
我为1.3的握手过程画了一张图,你可以对比1.2看看区别在哪里。

除了标准的“1-RTT”握手,TLS1.3还引入了“0-RTT”握手,用“pre_shared_key”和“early_data”扩展,在TCP连接后立即就建立安全连接发送加密消息,不过这需要有一些前提条件,今天暂且不说。
握手分析
目前Nginx等Web服务器都能够很好地支持TLS1.3,但要求底层的OpenSSL必须是1.1.1,而我们实验环境里用的OpenSSL是1.1.0,所以暂时无法直接测试TLS1.3。
不过我在Linux上用OpenSSL1.1.1编译了一个支持TLS1.3的Nginx,用Wireshark抓包存到了GitHub上,用它就可以分析TLS1.3的握手过程。

在TCP建立连接之后,浏览器首先还是发一个“Client Hello”。
因为1.3的消息兼容1.2,所以开头的版本号、支持的密码套件和随机数(Client Random)结构都是一样的(不过这时的随机数是32个字节)。
1 | Handshake Protocol: Client Hello |
注意“Client Hello”里的扩展,“supported_versions”表示这是TLS1.3,“supported_groups”是支持的曲线,“key_share”是曲线对应的参数。
这就好像是说:
“还是照老规矩打招呼,这边有这些这些信息。但我猜你可能会升级,所以再多给你一些东西,也许后面用的上,咱们有话尽量一口气说完。”
服务器收到“Client Hello”同样返回“Server Hello”消息,还是要给出一个随机数(Server Random)和选定密码套件。
1 | Handshake Protocol: Server Hello |
表面上看和TLS1.2是一样的,重点是后面的扩展。“supported_versions”里确认使用的是TLS1.3,然后在“key_share”扩展带上曲线和对应的公钥参数。
服务器的“Hello”消息大概是这个意思:
“还真让你给猜对了,虽然还是按老规矩打招呼,但咱们来个‘旧瓶装新酒’。刚才你给的我都用上了,我再给几个你缺的参数,这次加密就这么定了。”
这时只交换了两条消息,客户端和服务器就拿到了四个共享信息:Client Random和Server Random、Client Params和Server Params,两边就可以各自用ECDHE算出“Pre-Master”,再用HKDF生成主密钥“Master Secret”,效率比TLS1.2提高了一大截。
在算出主密钥后,服务器立刻发出“Change Cipher Spec”消息,比TLS1.2提早进入加密通信,后面的证书等就都是加密的了,减少了握手时的明文信息泄露。
这里TLS1.3还有一个安全强化措施,多了个“Certificate Verify”消息,用服务器的私钥把前面的曲线、套件、参数等握手数据加了签名,作用和“Finished”消息差不多。但由于是私钥签名,所以强化了身份认证和和防窜改。
这两个“Hello”消息之后,客户端验证服务器证书,再发“Finished”消息,就正式完成了握手,开始收发HTTP报文。
虽然我们的实验环境暂时不能抓包测试TLS1.3,但互联网上很多网站都已经支持了TLS1.3,比如Nginx、GitHub,你可以课后自己用Wireshark试试。
在Chrome的开发者工具里,可以看到这些网站的TLS1.3应用情况。

小结
今天我们一起学习了TLS1.3的新特性,用抓包研究了它的握手过程,不过TLS1.3里的内容很多,还有一些特性没有谈到,后面会继续讲。
- 为了兼容1.1、1.2等“老”协议,TLS1.3会“伪装”成TLS1.2,新特性在“扩展”里实现;
- 1.1、1.2在实践中发现了很多安全隐患,所以TLS1.3大幅度删减了加密算法,只保留了ECDHE、AES、ChaCha20、SHA-2等极少数算法,强化了安全;
- TLS1.3也简化了握手过程,完全握手只需要一个消息往返,提升了性能。
课下作业
- TLS1.3里的密码套件没有指定密钥交换算法和签名算法,那么在握手的时候会不会有问题呢?
- 结合上一讲的RSA握手过程,解释一下为什么RSA密钥交换不具有“前向安全”。
- TLS1.3的握手过程与TLS1.2的“False Start”有什么异同?
欢迎你把自己的学习体会写在留言区,与我和其他同学一起讨论。如果你觉得有所收获,也欢迎把文章分享给你的朋友。
