你好,我是朱晔。今天,我们聊聊Spring框架给业务代码带来的复杂度,以及与之相关的坑。

在上一讲,通过AOP实现统一的监控组件的案例,我们看到了IoC和AOP配合使用的威力:当对象由Spring容器管理成为Bean之后,我们不但可以通过容器管理配置Bean的属性,还可以方便地对感兴趣的方法做AOP。

不过,前提是对象必须是Bean。你可能会觉得这个结论很明显,也很容易理解啊。但就和上一讲提到的Bean默认是单例一样,理解起来简单,实践的时候却非常容易踩坑。其中原因,一方面是,理解Spring的体系结构和使用方式有一定曲线;另一方面是,Spring多年发展堆积起来的内部结构非常复杂,这也是更重要的原因。

在我看来,Spring框架内部的复杂度主要表现为三点:

  • 第一,Spring框架借助IoC和AOP的功能,实现了修改、拦截Bean的定义和实例的灵活性,因此真正执行的代码流程并不是串行的。
  • 第二,Spring Boot根据当前依赖情况实现了自动配置,虽然省去了手动配置的麻烦,但也因此多了一些黑盒、提升了复杂度。
  • 第三,Spring Cloud模块多版本也多,Spring Boot 1.x和2.x的区别也很大。如果要对Spring Cloud或Spring Boot进行二次开发的话,考虑兼容性的成本会很高。

今天,我们就通过配置AOP切入Spring Cloud Feign组件失败、Spring Boot程序的文件配置被覆盖这两个案例,感受一下Spring的复杂度。我希望这一讲的内容,能帮助你面对Spring这个复杂框架出现的问题时,可以非常自信地找到解决方案。

Feign AOP切不到的诡异案例

我曾遇到过这么一个案例:使用Spring Cloud做微服务调用,为方便统一处理Feign,想到了用AOP实现,即使用within指示器匹配feign.Client接口的实现进行AOP切入。

代码如下,通过@Before注解在执行方法前打印日志,并在代码中定义了一个标记了@FeignClient注解的Client类,让其成为一个Feign接口:

1
2
3
4
5
6
7
8
9
10
11
12
13
14
15
16
17
18
19
20
21
22
23
//测试Feign
@FeignClient(name = "client")
public interface Client {
@GetMapping("/feignaop/server")
String api();
}

//AOP切入feign.Client的实现
@Aspect
@Slf4j
@Component
public class WrongAspect {
@Before("within(feign.Client+)")
public void before(JoinPoint pjp) {
log.info("within(feign.Client+) pjp {}, args:{}", pjp, pjp.getArgs());
}
}

//配置扫描Feign
@Configuration
@EnableFeignClients(basePackages = "org.geekbang.time.commonmistakes.spring.demo4.feign")
public class Config {
}

通过Feign调用服务后可以看到日志中有输出,的确实现了feign.Client的切入,切入的是execute方法:

1
2
3
[15:48:32.850] [http-nio-45678-exec-1] [INFO ] [o.g.t.c.spring.demo4.WrongAspect        :20  ] - within(feign.Client+) pjp execution(Response feign.Client.execute(Request,Options)), args:[GET http://client/feignaop/server HTTP/1.1

Binary data, feign.Request$Options@5c16561a]

一开始这个项目使用的是客户端的负载均衡,也就是让Ribbon来做负载均衡,代码没啥问题。后来因为后端服务通过Nginx实现服务端负载均衡,所以开发同学把@FeignClient的配置设置了URL属性,直接通过一个固定URL调用后端服务:

1
2
3
4
5
@FeignClient(name = "anotherClient",url = "http://localhost:45678")
public interface ClientWithUrl {
@GetMapping("/feignaop/server")
String api();
}

但这样配置后,之前的AOP切面竟然失效了,也就是within(feign.Client+)无法切入ClientWithUrl的调用了。

为了还原这个场景,我写了一段代码,定义两个方法分别通过Client和ClientWithUrl这两个Feign进行接口调用:

1
2
3
4
5
6
7
8
9
10
11
12
13
14
15
@Autowired
private Client client;

@Autowired
private ClientWithUrl clientWithUrl;

@GetMapping("client")
public String client() {
return client.api();
}

@GetMapping("clientWithUrl")
public String clientWithUrl() {
return clientWithUrl.api();
}

可以看到,调用Client后AOP有日志输出,调用ClientWithUrl后却没有:

1
2
3
[15:50:32.850] [http-nio-45678-exec-1] [INFO ] [o.g.t.c.spring.demo4.WrongAspect        :20  ] - within(feign.Client+) pjp execution(Response feign.Client.execute(Request,Options)), args:[GET http://client/feignaop/server HTTP/1.1

Binary data, feign.Request$Options@5c16561

这就很费解了。难道为Feign指定了URL,其实现就不是feign.Clinet了吗?

要明白原因,我们需要分析一下FeignClient的创建过程,也就是分析FeignClientFactoryBean类的getTarget方法。源码第4行有一个if判断,当URL没有内容也就是为空或者不配置时调用loadBalance方法,在其内部通过FeignContext从容器获取feign.Client的实例:

1
2
3
4
5
6
7
8
9
10
11
12
13
14
15
16
17
18
19
20
21
22
23
24
25
26
27
28
29
30
31
32
33
34
<T> T getTarget() {
FeignContext context = this.applicationContext.getBean(FeignContext.class);
Feign.Builder builder = feign(context);
if (!StringUtils.hasText(this.url)) {
...
return (T) loadBalance(builder, context,
new HardCodedTarget<>(this.type, this.name, this.url));
}
...
String url = this.url + cleanPath();
Client client = getOptional(context, Client.class);
if (client != null) {
if (client instanceof LoadBalancerFeignClient) {
// not load balancing because we have a url,
// but ribbon is on the classpath, so unwrap
client = ((LoadBalancerFeignClient) client).getDelegate();
}
builder.client(client);
}
...
}
protected <T> T loadBalance(Feign.Builder builder, FeignContext context,
HardCodedTarget<T> target) {
Client client = getOptional(context, Client.class);
if (client != null) {
builder.client(client);
Targeter targeter = get(context, Targeter.class);
return targeter.target(this, builder, context, target);
}
...
}
protected <T> T getOptional(FeignContext context, Class<T> type) {
return context.getInstance(this.contextId, type);
}

调试一下可以看到,client是LoadBalanceFeignClient,已经是经过代理增强的,明显是一个Bean:

所以,没有指定URL的@FeignClient对应的LoadBalanceFeignClient,是可以通过feign.Client切入的。

在我们上面贴出来的源码的16行可以看到,当URL不为空的时候,client设置为了LoadBalanceFeignClient的delegate属性。其原因注释中有提到,因为有了URL就不需要客户端负载均衡了,但因为Ribbon在classpath中,所以需要从LoadBalanceFeignClient提取出真正的Client。断点调试下可以看到,这时client是一个ApacheHttpClient:

那么,这个ApacheHttpClient是从哪里来的呢?这里,我教你一个小技巧:如果你希望知道一个类是怎样调用栈初始化的,可以在构造方法中设置一个断点进行调试。这样,你就可以在IDE的栈窗口看到整个方法调用栈,然后点击每一个栈帧看到整个过程。

用这种方式,我们可以看到,是HttpClientFeignLoadBalancedConfiguration类实例化的ApacheHttpClient:

进一步查看HttpClientFeignLoadBalancedConfiguration的源码可以发现,LoadBalancerFeignClient这个Bean在实例化的时候,new出来一个ApacheHttpClient作为delegate放到了LoadBalancerFeignClient中:

1
2
3
4
5
6
7
8
9
10
11
12
13
14
15
@Bean
@ConditionalOnMissingBean(Client.class)
public Client feignClient(CachingSpringLoadBalancerFactory cachingFactory,
SpringClientFactory clientFactory, HttpClient httpClient) {
ApacheHttpClient delegate = new ApacheHttpClient(httpClient);
return new LoadBalancerFeignClient(delegate, cachingFactory, clientFactory);
}

public LoadBalancerFeignClient(Client delegate,
CachingSpringLoadBalancerFactory lbClientFactory,
SpringClientFactory clientFactory) {
this.delegate = delegate;
this.lbClientFactory = lbClientFactory;
this.clientFactory = clientFactory;
}

显然,ApacheHttpClient是new出来的,并不是Bean,而LoadBalancerFeignClient是一个Bean。

有了这个信息,我们再来捋一下,为什么within(feign.Client+)无法切入设置过URL的@FeignClient ClientWithUrl:

  • 表达式声明的是切入feign.Client的实现类。
  • Spring只能切入由自己管理的Bean。
  • 虽然LoadBalancerFeignClient和ApacheHttpClient都是feign.Client接口的实现,但是HttpClientFeignLoadBalancedConfiguration的自动配置只是把前者定义为Bean,后者是new出来的、作为了LoadBalancerFeignClient的delegate,不是Bean
  • 在定义了FeignClient的URL属性后,我们获取的是LoadBalancerFeignClient的delegate,它不是Bean。

因此,定义了URL的FeignClient采用within(feign.Client+)无法切入。

那,如何解决这个问题呢?有一位同学提出,修改一下切点表达式,通过@FeignClient注解来切:

1
2
3
4
@Before("@within(org.springframework.cloud.openfeign.FeignClient)")
public void before(JoinPoint pjp){
log.info("@within(org.springframework.cloud.openfeign.FeignClient) pjp {}, args:{}", pjp, pjp.getArgs());
}

修改后通过日志看到,AOP的确切成功了:

1
[15:53:39.093] [http-nio-45678-exec-3] [INFO ] [o.g.t.c.spring.demo4.Wrong2Aspect       :17  ] - @within(org.springframework.cloud.openfeign.FeignClient) pjp execution(String org.geekbang.time.commonmistakes.spring.demo4.feign.ClientWithUrl.api()), args:[]

但仔细一看就会发现,这次切入的是ClientWithUrl接口的API方法,并不是client.Feign接口的execute方法,显然不符合预期

这位同学犯的错误是,没有弄清楚真正希望切的是什么对象。@FeignClient注解标记在Feign Client接口上,所以切的是Feign定义的接口,也就是每一个实际的API接口。而通过feign.Client接口切的是客户端实现类,切到的是通用的、执行所有Feign调用的execute方法。

那么问题来了,ApacheHttpClient不是Bean无法切入,切Feign接口本身又不符合要求。怎么办呢?

经过一番研究发现,ApacheHttpClient其实有机会独立成为Bean。查看HttpClientFeignConfiguration的源码可以发现,当没有ILoadBalancer类型的时候,自动装配会把ApacheHttpClient设置为Bean。

这么做的原因很明确,如果我们不希望做客户端负载均衡的话,应该不会引用Ribbon组件的依赖,自然没有LoadBalancerFeignClient,只有ApacheHttpClient:

1
2
3
4
5
6
7
8
9
10
11
12
@Configuration
@ConditionalOnClass(ApacheHttpClient.class)
@ConditionalOnMissingClass("com.netflix.loadbalancer.ILoadBalancer")
@ConditionalOnMissingBean(CloseableHttpClient.class)
@ConditionalOnProperty(value = "feign.httpclient.enabled", matchIfMissing = true)
protected static class HttpClientFeignConfiguration {
@Bean
@ConditionalOnMissingBean(Client.class)
public Client feignClient(HttpClient httpClient) {
return new ApacheHttpClient(httpClient);
}
}

那,把pom.xml中的ribbon模块注释之后,是不是可以解决问题呢?

1
2
3
4
<dependency>
<groupId>org.springframework.cloud</groupId>
<artifactId>spring-cloud-starter-netflix-ribbon</artifactId>
</dependency>

但,问题并没解决,启动出错误了:

1
2
3
Caused by: java.lang.IllegalArgumentException: Cannot subclass final class feign.httpclient.ApacheHttpClient
at org.springframework.cglib.proxy.Enhancer.generateClass(Enhancer.java:657)
at org.springframework.cglib.core.DefaultGeneratorStrategy.generate(DefaultGeneratorStrategy.java:25)

这里,又涉及了Spring实现动态代理的两种方式:

  • JDK动态代理,通过反射实现,只支持对实现接口的类进行代理;
  • CGLIB动态字节码注入方式,通过继承实现代理,没有这个限制。

Spring Boot 2.x默认使用CGLIB的方式,但通过继承实现代理有个问题是,无法继承final的类。因为,ApacheHttpClient类就是定义为了final

1
public final class ApacheHttpClient implements Client {

为解决这个问题,我们把配置参数proxy-target-class的值修改为false,以切换到使用JDK动态代理的方式:

1
spring.aop.proxy-target-class=false

修改后执行clientWithUrl接口可以看到,通过within(feign.Client+)方式可以切入feign.Client子类了。以下日志显示了@within和within的两次切入:

1
2
3
4
5
[16:29:55.303] [http-nio-45678-exec-1] [INFO ] [o.g.t.c.spring.demo4.Wrong2Aspect       :16  ] - @within(org.springframework.cloud.openfeign.FeignClient) pjp execution(String org.geekbang.time.commonmistakes.spring.demo4.feign.ClientWithUrl.api()), args:[]
[16:29:55.310] [http-nio-45678-exec-1] [INFO ] [o.g.t.c.spring.demo4.WrongAspect :15 ] - within(feign.Client+) pjp execution(Response feign.Client.execute(Request,Options)), args:[GET http://localhost:45678/feignaop/server HTTP/1.1


Binary data, feign.Request$Options@387550b0]

这下我们就明白了,Spring Cloud使用了自动装配来根据依赖装配组件,组件是否成为Bean决定了AOP是否可以切入,在尝试通过AOP切入Spring Bean的时候要注意。

加上上一讲的两个案例,我就把IoC和AOP相关的坑点和你说清楚了。除此之外,我们在业务开发时,还有一个绕不开的点是,Spring程序的配置问题。接下来,我们就具体看看吧。

Spring程序配置的优先级问题

我们知道,通过配置文件application.properties,可以实现Spring Boot应用程序的参数配置。但我们可能不知道的是,Spring程序配置是有优先级的,即当两个不同的配置源包含相同的配置项时,其中一个配置项很可能会被覆盖掉。这,也是为什么我们会遇到些看似诡异的配置失效问题。

我们来通过一个实际案例,研究下配置源以及配置源的优先级问题。

对于Spring Boot应用程序,一般我们会通过设置management.server.port参数,来暴露独立的actuator管理端口。这样做更安全,也更方便监控系统统一监控程序是否健康。

1
management.server.port=45679

有一天程序重新发布后,监控系统显示程序离线。但排查下来发现,程序是正常工作的,只是actuator管理端口的端口号被改了,不是配置文件中定义的45679了。

后来发现,运维同学在服务器上定义了两个环境变量MANAGEMENT_SERVER_IP和MANAGEMENT_SERVER_PORT,目的是方便监控Agent把监控数据上报到统一的管理服务上:

1
2
MANAGEMENT_SERVER_IP=192.168.0.2
MANAGEMENT_SERVER_PORT=12345

问题就是出在这里。MANAGEMENT_SERVER_PORT覆盖了配置文件中的management.server.port,修改了应用程序本身的端口。当然,监控系统也就无法通过老的管理端口访问到应用的health端口了。如下图所示,actuator的端口号变成了12345:

到这里坑还没完,为了方便用户登录,需要在页面上显示默认的管理员用户名,于是开发同学在配置文件中定义了一个user.name属性,并设置为defaultadminname:

1
user.name=defaultadminname

后来发现,程序读取出来的用户名根本就不是配置文件中定义的。这,又是咋回事?

带着这个问题,以及之前环境变量覆盖配置文件配置的问题,我们写段代码看看,从Spring中到底能读取到几个management.server.port和user.name配置项。

要想查询Spring中所有的配置,我们需要以环境Environment接口为入口。接下来,我就与你说说Spring通过环境Environment抽象出的Property和Profile:

  • 针对Property,又抽象出各种PropertySource类代表配置源。一个环境下可能有多个配置源,每个配置源中有诸多配置项。在查询配置信息时,需要按照配置源优先级进行查询。
  • Profile定义了场景的概念。通常,我们会定义类似dev、test、stage和prod等环境作为不同的Profile,用于按照场景对Bean进行逻辑归属。同时,Profile和配置文件也有关系,每个环境都有独立的配置文件,但我们只会激活某一个环境来生效特定环境的配置文件。

接下来,我们重点看看Property的查询过程。

对于非Web应用,Spring对于Environment接口的实现是StandardEnvironment类。我们通过Spring注入StandardEnvironment后循环getPropertySources获得的PropertySource,来查询所有的PropertySource中key是user.name或management.server.port的属性值;然后遍历getPropertySources方法,获得所有配置源并打印出来:

1
2
3
4
5
6
7
8
9
10
11
12
13
14
15
@Autowired
private StandardEnvironment env;
@PostConstruct
public void init(){
Arrays.asList("user.name", "management.server.port").forEach(key -> {
env.getPropertySources().forEach(propertySource -> {
if (propertySource.containsProperty(key)) {
log.info("{} -> {} 实际取值:{}", propertySource, propertySource.getProperty(key), env.getProperty(key));
}
});
});

System.out.println("配置优先级:");
env.getPropertySources().stream().forEach(System.out::println);
}

我们研究下输出的日志:

1
2
3
4
5
6
7
8
9
10
11
12
13
14
15
16
2020-01-15 16:08:34.054  INFO 40123 --- [           main] o.g.t.c.s.d.CommonMistakesApplication    : ConfigurationPropertySourcesPropertySource {name='configurationProperties'} -> zhuye 实际取值:zhuye
2020-01-15 16:08:34.054 INFO 40123 --- [ main] o.g.t.c.s.d.CommonMistakesApplication : PropertiesPropertySource {name='systemProperties'} -> zhuye 实际取值:zhuye
2020-01-15 16:08:34.054 INFO 40123 --- [ main] o.g.t.c.s.d.CommonMistakesApplication : OriginTrackedMapPropertySource {name='applicationConfig: [classpath:/application.properties]'} -> defaultadminname 实际取值:zhuye
2020-01-15 16:08:34.054 INFO 40123 --- [ main] o.g.t.c.s.d.CommonMistakesApplication : ConfigurationPropertySourcesPropertySource {name='configurationProperties'} -> 12345 实际取值:12345
2020-01-15 16:08:34.054 INFO 40123 --- [ main] o.g.t.c.s.d.CommonMistakesApplication : OriginAwareSystemEnvironmentPropertySource {name=''} -> 12345 实际取值:12345
2020-01-15 16:08:34.054 INFO 40123 --- [ main] o.g.t.c.s.d.CommonMistakesApplication : OriginTrackedMapPropertySource {name='applicationConfig: [classpath:/application.properties]'} -> 45679 实际取值:12345
配置优先级:
ConfigurationPropertySourcesPropertySource {name='configurationProperties'}
StubPropertySource {name='servletConfigInitParams'}
ServletContextPropertySource {name='servletContextInitParams'}
PropertiesPropertySource {name='systemProperties'}
OriginAwareSystemEnvironmentPropertySource {name='systemEnvironment'}
RandomValuePropertySource {name='random'}
OriginTrackedMapPropertySource {name='applicationConfig: [classpath:/application.properties]'}
MapPropertySource {name='springCloudClientHostInfo'}
MapPropertySource {name='defaultProperties'}
  • 有三处定义了user.name:第一个是configurationProperties,值是zhuye;第二个是systemProperties,代表系统配置,值是zhuye;第三个是applicationConfig,也就是我们的配置文件,值是配置文件中定义的defaultadminname。
  • 同样地,也有三处定义了management.server.port:第一个是configurationProperties,值是12345;第二个是systemEnvironment代表系统环境,值是12345;第三个是applicationConfig,也就是我们的配置文件,值是配置文件中定义的45679。
  • 第7到16行的输出显示,Spring中有9个配置源,值得关注是ConfigurationPropertySourcesPropertySource、PropertiesPropertySource、OriginAwareSystemEnvironmentPropertySource和我们的配置文件。

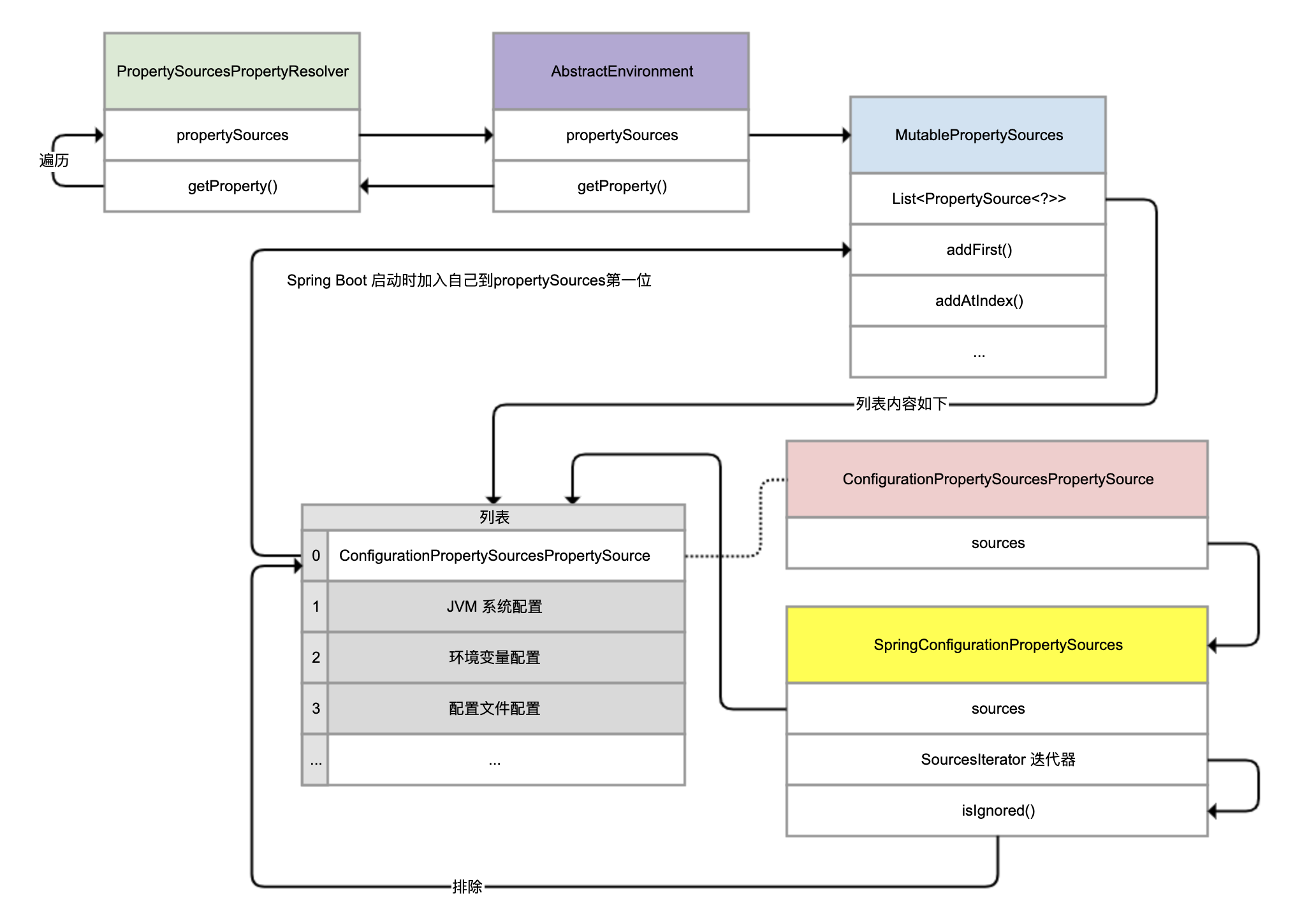
那么,Spring真的是按这个顺序查询配置吗?最前面的configurationProperties,又是什么?为了回答这2个问题,我们需要分析下源码。我先说明下,下面源码分析的逻辑有些复杂,你可以结合着下面的整体流程图来理解:

Demo中注入的StandardEnvironment,继承的是AbstractEnvironment(图中紫色类)。AbstractEnvironment的源码如下:

1
2
3
4
5
6
7
8
9
public abstract class AbstractEnvironment implements ConfigurableEnvironment {
private final MutablePropertySources propertySources = new MutablePropertySources();
private final ConfigurablePropertyResolver propertyResolver =
new PropertySourcesPropertyResolver(this.propertySources);

public String getProperty(String key) {
return this.propertyResolver.getProperty(key);
}
}

可以看到:

  • MutablePropertySources类型的字段propertySources,看起来代表了所有配置源;
  • getProperty方法,通过PropertySourcesPropertyResolver类进行查询配置;
  • 实例化PropertySourcesPropertyResolver的时候,传入了当前的MutablePropertySources。

接下来,我们继续分析MutablePropertySources和PropertySourcesPropertyResolver。先看看MutablePropertySources的源码(图中蓝色类):

1
2
3
4
5
6
7
8
9
10
11
12
13
14
15
16
17
18
19
20
21
22
23
24
25
26
27
public class MutablePropertySources implements PropertySources {

private final List<PropertySource<?>> propertySourceList = new CopyOnWriteArrayList<>();

public void addFirst(PropertySource<?> propertySource) {
removeIfPresent(propertySource);
this.propertySourceList.add(0, propertySource);
}
public void addLast(PropertySource<?> propertySource) {
removeIfPresent(propertySource);
this.propertySourceList.add(propertySource);
}
public void addBefore(String relativePropertySourceName, PropertySource<?> propertySource) {
...
int index = assertPresentAndGetIndex(relativePropertySourceName);
addAtIndex(index, propertySource);
}
public void addAfter(String relativePropertySourceName, PropertySource<?> propertySource) {
...
int index = assertPresentAndGetIndex(relativePropertySourceName);
addAtIndex(index + 1, propertySource);
}
private void addAtIndex(int index, PropertySource<?> propertySource) {
removeIfPresent(propertySource);
this.propertySourceList.add(index, propertySource);
}
}

可以发现:

  • propertySourceList字段用来真正保存PropertySource的List,且这个List是一个CopyOnWriteArrayList。
  • 类中定义了addFirst、addLast、addBefore、addAfter等方法,来精确控制PropertySource加入propertySourceList的顺序。这也说明了顺序的重要性。

继续看下PropertySourcesPropertyResolver(图中绿色类)的源码,找到真正查询配置的方法getProperty。

这里,我们重点看一下第9行代码:遍历的propertySources是PropertySourcesPropertyResolver构造方法传入的,再结合AbstractEnvironment的源码可以发现,这个propertySources正是AbstractEnvironment中的MutablePropertySources对象。遍历时,如果发现配置源中有对应的Key值,则使用这个值。因此,MutablePropertySources中配置源的次序尤为重要。

1
2
3
4
5
6
7
8
9
10
11
12
13
14
15
16
17
18
19
20
21
22
23
24
25
26
public class PropertySourcesPropertyResolver extends AbstractPropertyResolver {
private final PropertySources propertySources;
public PropertySourcesPropertyResolver(@Nullable PropertySources propertySources) {
this.propertySources = propertySources;
}

protected <T> T getProperty(String key, Class<T> targetValueType, boolean resolveNestedPlaceholders) {
if (this.propertySources != null) {
for (PropertySource<?> propertySource : this.propertySources) {
if (logger.isTraceEnabled()) {
logger.trace("Searching for key '" + key + "' in PropertySource '" +
propertySource.getName() + "'");
}
Object value = propertySource.getProperty(key);
if (value != null) {
if (resolveNestedPlaceholders && value instanceof String) {
value = resolveNestedPlaceholders((String) value);
}
logKeyFound(key, propertySource, value);
return convertValueIfNecessary(value, targetValueType);
}
}
}
...
}
}

回到之前的问题,在查询所有配置源的时候,我们注意到处在第一位的是ConfigurationPropertySourcesPropertySource,这是什么呢?

其实,它不是一个实际存在的配置源,扮演的是一个代理的角色。但通过调试你会发现,我们获取的值竟然是由它提供并且返回的,且没有循环遍历后面的PropertySource:

继续查看ConfigurationPropertySourcesPropertySource(图中红色类)的源码可以发现,getProperty方法其实是通过findConfigurationProperty方法查询配置的。如第25行代码所示,这其实还是在遍历所有的配置源:

1
2
3
4
5
6
7
8
9
10
11
12
13
14
15
16
17
18
19
20
21
22
23
24
25
26
27
28
29
30
31
32
33
class ConfigurationPropertySourcesPropertySource extends PropertySource<Iterable<ConfigurationPropertySource>>
implements OriginLookup<String> {

ConfigurationPropertySourcesPropertySource(String name, Iterable<ConfigurationPropertySource> source) {
super(name, source);
}

@Override
public Object getProperty(String name) {
ConfigurationProperty configurationProperty = findConfigurationProperty(name);
return (configurationProperty != null) ? configurationProperty.getValue() : null;
}
private ConfigurationProperty findConfigurationProperty(String name) {
try {
return findConfigurationProperty(ConfigurationPropertyName.of(name, true));
}
catch (Exception ex) {
return null;
}
}
private ConfigurationProperty findConfigurationProperty(ConfigurationPropertyName name) {
if (name == null) {
return null;
}
for (ConfigurationPropertySource configurationPropertySource : getSource()) {
ConfigurationProperty configurationProperty = configurationPropertySource.getConfigurationProperty(name);
if (configurationProperty != null) {
return configurationProperty;
}
}
return null;
}
}

调试可以发现,这个循环遍历(getSource()的结果)的配置源,其实是SpringConfigurationPropertySources(图中黄色类),其中包含的配置源列表就是之前看到的9个配置源,而第一个就是ConfigurationPropertySourcesPropertySource。看到这里,我们的第一感觉是会不会产生死循环,它在遍历的时候怎么排除自己呢?

同时观察configurationProperty可以看到,这个ConfigurationProperty其实类似代理的角色,实际配置是从系统属性中获得的:

继续查看SpringConfigurationPropertySources可以发现,它返回的迭代器是内部类SourcesIterator,在fetchNext方法获取下一个项时,通过isIgnored方法排除了ConfigurationPropertySourcesPropertySource(源码第38行):

1
2
3
4
5
6
7
8
9
10
11
12
13
14
15
16
17
18
19
20
21
22
23
24
25
26
27
28
29
30
31
32
33
34
35
36
37
38
39
40
41
42
43
44
45
46
47
48
49
50
51
52
53
54
55
56
57
class SpringConfigurationPropertySources implements Iterable<ConfigurationPropertySource> {

private final Iterable<PropertySource<?>> sources;
private final Map<PropertySource<?>, ConfigurationPropertySource> cache = new ConcurrentReferenceHashMap<>(16,
ReferenceType.SOFT);

SpringConfigurationPropertySources(Iterable<PropertySource<?>> sources) {
Assert.notNull(sources, "Sources must not be null");
this.sources = sources;
}

@Override
public Iterator<ConfigurationPropertySource> iterator() {
return new SourcesIterator(this.sources.iterator(), this::adapt);
}

private static class SourcesIterator implements Iterator<ConfigurationPropertySource> {

@Override
public boolean hasNext() {
return fetchNext() != null;
}

private ConfigurationPropertySource fetchNext() {
if (this.next == null) {
if (this.iterators.isEmpty()) {
return null;
}
if (!this.iterators.peek().hasNext()) {
this.iterators.pop();
return fetchNext();
}
PropertySource<?> candidate = this.iterators.peek().next();
if (candidate.getSource() instanceof ConfigurableEnvironment) {
push((ConfigurableEnvironment) candidate.getSource());
return fetchNext();
}
if (isIgnored(candidate)) {
return fetchNext();
}
this.next = this.adapter.apply(candidate);
}
return this.next;
}


private void push(ConfigurableEnvironment environment) {
this.iterators.push(environment.getPropertySources().iterator());
}


private boolean isIgnored(PropertySource<?> candidate) {
return (candidate instanceof StubPropertySource
|| candidate instanceof ConfigurationPropertySourcesPropertySource);
}
}
}

我们已经了解了ConfigurationPropertySourcesPropertySource是所有配置源中的第一个,实现了对PropertySourcesPropertyResolver中遍历逻辑的“劫持”,并且知道了其遍历逻辑。最后一个问题是,它如何让自己成为第一个配置源呢?

再次运用之前我们学到的那个小技巧,来查看实例化ConfigurationPropertySourcesPropertySource的地方:

可以看到,ConfigurationPropertySourcesPropertySource类是由ConfigurationPropertySources的attach方法实例化的。查阅源码可以发现,这个方法的确从环境中获得了原始的MutablePropertySources,把自己加入成为一个元素:

1
2
3
4
5
6
7
8
9
10
public final class ConfigurationPropertySources {
public static void attach(Environment environment) {
MutablePropertySources sources = ((ConfigurableEnvironment) environment).getPropertySources();
PropertySource<?> attached = sources.get(ATTACHED_PROPERTY_SOURCE_NAME);
if (attached == null) {
sources.addFirst(new ConfigurationPropertySourcesPropertySource(ATTACHED_PROPERTY_SOURCE_NAME,
new SpringConfigurationPropertySources(sources)));
}
}
}

而这个attach方法,是Spring应用程序启动时准备环境的时候调用的。在SpringApplication的run方法中调用了prepareEnvironment方法,然后又调用了ConfigurationPropertySources.attach方法:

1
2
3
4
5
6
7
8
9
10
11
12
13
14
15
16
public class SpringApplication {

public ConfigurableApplicationContext run(String... args) {
...
try {
ApplicationArguments applicationArguments = new DefaultApplicationArguments(args);
ConfigurableEnvironment environment = prepareEnvironment(listeners, applicationArguments);
...
}
private ConfigurableEnvironment prepareEnvironment(SpringApplicationRunListeners listeners,
ApplicationArguments applicationArguments) {
...
ConfigurationPropertySources.attach(environment);
...
}
}

看到这里你是否彻底理清楚Spring劫持PropertySourcesPropertyResolver的实现方式,以及配置源有优先级的原因了呢?如果你想知道Spring各种预定义的配置源的优先级,可以参考官方文档

重点回顾

今天,我用两个业务开发中的实际案例,带你进一步学习了Spring的AOP和配置优先级这两大知识点。现在,你应该也感受到Spring实现的复杂度了。

对于AOP切Feign的案例,我们在实现功能时走了一些弯路。Spring Cloud会使用Spring Boot的特性,根据当前引入包的情况做各种自动装配。如果我们要扩展Spring的组件,那么只有清晰了解Spring自动装配的运作方式,才能鉴别运行时对象在Spring容器中的情况,不能想当然认为代码中能看到的所有Spring的类都是Bean。

对于配置优先级的案例,分析配置源优先级时,如果我们以为看到PropertySourcesPropertyResolver就看到了真相,后续进行扩展开发时就可能会踩坑。我们一定要注意,分析Spring源码时,你看到的表象不一定是实际运行时的情况,还需要借助日志或调试工具来理清整个过程。如果没有调试工具,你可以借助[第11讲]用到的Arthas,来分析代码调用路径。

今天用到的代码,我都放在了GitHub上,你可以点击这个链接查看。

思考与讨论

  1. 除了我们这两讲用到execution、within、@within、@annotation四个指示器外,Spring AOP还支持this、target、args、@target、@args。你能说说后面五种指示器的作用吗?
  2. Spring的Environment中的PropertySources属性可以包含多个PropertySource,越往前优先级越高。那,我们能否利用这个特点实现配置文件中属性值的自动赋值呢?比如,我们可以定义%%MYSQL.URL%%、%%MYSQL.USERNAME%%和%%MYSQL.PASSWORD%%,分别代表数据库连接字符串、用户名和密码。在配置数据源时,我们只要设置其值为占位符,框架就可以自动根据当前应用程序名application.name,统一把占位符替换为真实的数据库信息。这样,生产的数据库信息就不需要放在配置文件中了,会更安全。

关于Spring Core、Spring Boot和Spring Cloud,你还遇到过其他坑吗?我是朱晔,欢迎在评论区与我留言分享你的想法,也欢迎你把今天的内容分享给你的朋友或同事,一起交流。